¢Ã Äڵ带 ¼öÁ¤Çϱâ Àü¿¡...ÁöÇÇÁö±â
"°ø´ÜÄÚµå ÀÔ·ÂÀº Çʼö´Â ¾Æ´Õ´Ï´Ù
±×·¯³ª °ø´ÜÄÚµå¿Í ¸ÂÃß·Á¸é, °ø´ÜÄÚµå¿Í ³»Äڵ尡 ¾î¶»°Ô ±¸¼ºµÇ¾î ÀÖ´ÂÁö ¾Ë°í ³ª¼ ¼öÁ¤"°ø´ÜÀÌ 2023³â¿¡ ¸¸µç ¸é´ç ºÐ·ù-¸¶¸ð/ÆÄÀý/¿ì½Ä1,2,3¸é ÀÌ»ó
¾ØµåÄÄÀÌ 2008³â¿¡ ¸¸µç ºÎÀ§º° ºÐ·ù-Ä¡°æºÎ/°ø°£Æó¼â/ÀüÄ¡ºÎ(°£´Ü,º¹Àâ),±¸Ä¡ºÎ
¡Û ¼ö°¡Àû¿ëÀÏ:2008.01.01-ÀÌÈÄ ³¯Â¥ºÎÅÍ ¼ö°¡ Àû¿ë
¡Û ·¹Áø(ÀüÄ¡)-°£´Ü = 10¸¸¿ø, ·¹Áø(ÀüÄ¡)-º¹Àâ = 15¸¸¿ø, ±¸Ä¡(°¡,³ª,´Ù)=7¸¸,5¸¸,4¸¸¿ø
16³â ÀüºÎÅÍ ÀÌ·± ½ÄÀ¸·Î »ç¿ëÇϰí Àִµ¥,
°ø´ÜÄÚµå ·¹Áø(1,2,3¸é)À¸·Î ¹Ýµå½Ã ¸ÂÃçÁà¾ß Çϳª¿ä?
±×´ë·Î ¾²¸é °ø´ÜÄڵ忡 ¸ÂÃßÁö ¾Ê¾Æµµ µË´Ï´Ù. ±×·¯³ª 123¸é´çÀ¸·Î ¹Ù²Û´Ù¸é °ø´ÜÄڵ带 ÀÔ·ÂÇØ¾ß ÇÕ´Ï´Ù
À۳⿡ ¸ÕÀú ½ÃÇàÇß´ø º´¿ø±ÞÀº ÀÔ·ÂÇØ ³õÀº ÀڷḦ °¡Áö°í
ÇÁ·Î±×·¥ÀÌ ´ë·« ¸ÅÇÎÇÏ¿© ÀڷḦ ÃßÃâÇØ¼ º¸°íÀڷḦ ¸¸µé¾ú½À´Ï´Ù
°ø´ÜÄڵ带 °ÅÀÇ ÀÔ·ÂÇÏÁö ¾Ê¾Ò½À´Ï´Ù(¡Ø
°ø´ÜÄÚµå ÀÔ·Â ¼³¸í ¾øÀ½-°øÁö»çÇ× 442¹ø)
·¹ÁøÄھ ºñ±Þ¿© º¸°í´ë»óÀΰ¡¿ä? °ø´Ü Äڵ尡 ¾ø´Âµ¥ ¾î¶±Çϳª¿ä?
¾ØµåÄÄÀº ·¹ÁøÄÚ¾î¿Í ·¹ÁøÃæÀüÀÌ ¾î¶»°Ô ´Ù¸¥Áö ¸ð¸¨´Ï´Ù
·¹ÁøÄÚ¾î´Â ±Ù°üÄ¡·á ÈÄ¿¡,
·¹ÁøÃæÀüÀº °ø´ÜÄڵ忡 ±âÀçµÈ
"¿ì½Ä"Ä¡·á ÈÄ ¸Þ²Ù´Â °ÍÀ¸·Î º»´Ù¸é
°ø´ÜÄڵ尡 ¾ø´Â ·¹ÁøÄÚ¾î´Â º¸°í¸¦ ¾È ÇÏ¸é µÉ °ÍÀÔ´Ï´Ù(¡Ø°ø´ÜÄÚµå: ±¤ÁßÇÕÇü º¹ÇÕ·¹Áø
ÃæÀü-¿ì½Ä)
¾î¶² ÄÚµå·Î ¿¬°á½ÃųÁöµµ ¸ð¸£´Â ºñ±Þ¿© Ç׸ñÀ»
¹«¾ù ¶§¹®¿¡ ±×·¸°Ô ÇϳªÇϳª ºüÁü¾øÀÌ ¸ðµÎ ¸ÂÃß¾î º¸°íÇØ¾ß ÇÒ±î¿ä?
ºñ±Þ¿© º¸°í°¡ ´©¶ô û±¸ÇÏ¸é ¼ÕÇØ º¸´Â º¸Çè û±¸Àΰ¡¿ä?
ABCºÎÅÍ Z±îÁö ¸ðµç °ÍÀ» ¾ØµåÄÄ¿¡ ¹°¾îº¸½Ã´Âµ¥¿ä,
¾ØµåÄÄÀº ÇÁ·Î±×·¥¿¡¼ ÀÔ·ÂÇÏ°í ¼öÁ¤ÇÏ´Â ¹æ¹ýÀº Á¤È®È÷ ¾Ë·Áµå¸± ¼ö ÀÖ½À´Ï´Ù
±×·¯³ª X¶ó´Â ºñ±Þ¿©Áø·á°¡ Y¶ó´Â °ø´ÜÄڵ忡 Á¤È®È÷ ´ëÀÀÇÏ´ÂÁö´Â Àß ¸ð¸¨´Ï´Ù
ÇÁ·Î±×·¥ »ç¿ë¹ýÀº ±×°ÍÀ» ¸¸µç ¾ØµåÄÄ¿¡ ¹®ÀÇÇÏ´Â °ÍÀÌ ´ç¿¬ÇÏ´Ù¸é,
º¸°í ´ë»ó ¿©ºÎ´Â ±× Á¦µµ¸¦ ¸¸µç °ø´Ü¿¡ ¹®ÀÇÇÏ´Â °ÍÀÌ ´ç¿¬ÇÏÁö ¾ÊÀ»±î¿ä?
"Àß ÀÔ·ÂÇß´ÂÁö ¿ø°ÝÀ¸·Î ºÁÁÖ¼¼¿ä, ÀüÈ ÁÖ¼¼¿ä" ÀÌ·± ¹®Àǰ¡ ¾ø±â¸¦ ºÎŹ µå¸³´Ï´Ù.............................................................................
1) Æú´õ¸í vs ¹öư¸í- Æú´õ´Â ÁöÇÏö »ç¹°ÇÔ°ú °°½À´Ï´Ù.
- Æú´õ´Â óġ ¹öưÀ» "´ë/Áß/¼Ò"·Î ºÐ·ùÇØ¼ ´ã¾Æ ³õÀº »ç¹°ÇÔÀÔ´Ï´Ù
- ³»°¡ ¼öÁ¤ÇÏ´Â °ÍÀÌ »ç¹°ÇÔ À̸§ÀÎÁö ±× ¼Ó¿¡ µé¾îÀִ óġ ¹öưÀÎÁö ±¸ºÐÀÌ ÇÊ¿äÇÕ´Ï´Ù
2) °ø´ÜÄÚµå ¸ÅĪ(¸ÅÇÎ) Àü·«-
¼öÁ¤Çϱâ Àü¿¡ ºñ±Þ¿© ¼ö°¡Ç¥¿¡ ·¹Áø ¼ö°¡°¡ Á¤¸®µÇ¾î ÀÖ¾î¾ß ÇÕ´Ï´Ù- ¼öÁ¤ ¾È ÇÏ´Â °ÍÀÌ °¡Àå ÁÁ°í, ÃÖ¼ÒÇÑÀ¸·Î ¼öÁ¤ÇÏ´Â °ÍÀÌ ±× ´ÙÀ½ÀÔ´Ï´Ù
- ±×³É ¾µ ¼ö ÀÖ´Â °ÍÀº ¾²°í, ¾È µÇ´Â °Í¸¸ °íÄ£´Ù
- Ä¡°æºÎ, °ø°£Æó¼â(Diastema)´Â ¼ö°¡ ¿Ü¿¡´Â ¹Ù²Ü °ÍÀÌ ¾øÀ» °Í °°±¸¿ä
- ¹®Á¦´Â 1,2,3¸éÀä...¸é´çÀ¸·Î ºÐ·ùÇØ¼ ·¹Áø ¼ö°¡¸¦ Ã¥Á¤ÇÏÁö ¾Ê¾Ò´Ù¸é
-
ºñ±Þ¿©¼ö°¡Ç¥¿¡ ÀûÇôÀÖ´Â ´ë·Î ÀÔ·ÂÇÑ ÈÄ ÀÚ·áÁ¦Ãâ½Ã ¿À·ù°¡ ¹ß»ýÇÒ ¶§ ƯÀÌ»çÇ׿¡ »çÀ¯¸¦ ±âÀçÇÏ¸é µË´Ï´Ù
¡Ü ±¤ÁßÇÕÇü º¹ÇÕ·¹Áø ¼öÁ¤ex) ·¹Áø ºñ±Þ¿©¸¦ °ø´Ü Äڵ忡 ¸ÂÃß¾î 5°³·Î ¼öÁ¤ÇÑ´Ù¸é?
- 1,2,3¸éÀ¸·Î ¸ÅĪÇÏ´Â ÇϳªÀÇ ¿¹½ÃÀÏ »Ó, ²À1,2,3¸é ¾ÈÇØµµ µË
- ¾ØµåÄÄ: Ä¡°æºÎ, °ø°£Æó¼â, ÀüÄ¡(´Ü¼ø,º¹Àâ), ±¸Ä¡
- °ø ´Ü: ¸¶¸ð, ÆÄÀý, ¿ì½Ä(1,2,3¸é ÀÌ»ó)
"·¹Áø(Ä¡°æºÎ)¿Í ·¹Áø(°ø°£Æó¼â)´Â ±×³É ³öµÎ°í,
·¹Áø-ÀüÄ¡(°¡,³ª,´Ù)¸¦ ºÎÀ§ ±¸ºÐ ¾øÀÌ ·¹Áø(1,2,3¸é)À¸·Î ¹Ù²Û´Ù"¨ç ·¹Áø(Ä¡°æºÎ), ·¹Áø(°ø°£Æó¼â) => °ø´Ü ÄÚµå¿Í 1:1 ´ëÀÀ °¡´É(ºÎºÐ ¼öÁ¤)
=> ¸íĪ ³öµÎ°í °ø´Ü Ç¥ÁØÄڵ常 Ãß°¡ ÀÔ·ÂÇÏ¿© »ç¿ë
[¾ØµåÄÄ]·¹Áø(Ä¡°æºÎ) : [°ø´Ü]±¤ÁßÇÕÇü º¹ÇÕ·¹Áø ÃæÀü-¸¶¸ð
[¾ØµåÄÄ]·¹Áø(°ø°£Æó¼â) : [°ø´Ü]±¤ÁßÇÕÇü º¹ÇÕ·¹Áø ÃæÀü-ÆÄÀý µî
¨è ·¹Áø(ÀüÄ¡-°¡,³ª,´Ù) => °ø´ÜÄÚµå¿Í 1:1´ëÀÀ ºÒ°¡´É(Àüü ¼öÁ¤)
=> ¸íεµ 1,2,3¸éÀ¸·Î ¼öÁ¤ÇÏ°í °ø´ÜÄÚµå ÀÔ·Â
- Æú´õ¸í: ·¹ÁøÃæÀü
- ¹À½ÄÚµå¸í: ·¹Áø1¸é, ·¹Áø2¸é, ·¹Áø3¸é
- ¼ö°¡ÄÚµå¸í: ·¹Áø¿ì½Ä1¸é, ·¹Áø¿ì½Ä2¸é, ·¹Áø¿ì½Ä3¸é ÀÌ»ó
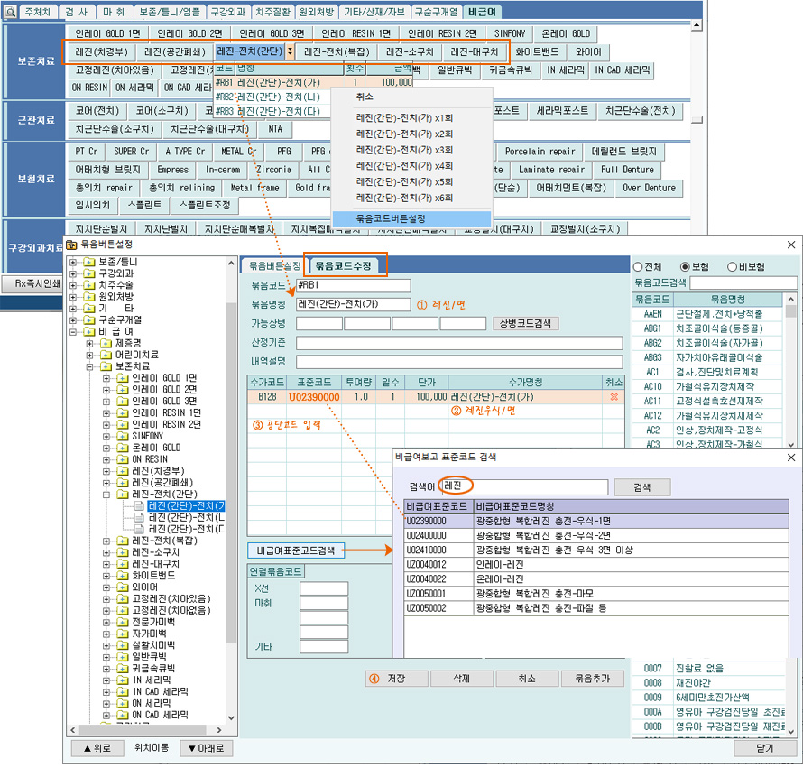
3) ¹À½ÄÚµå ¼öÁ¤ ¹× °ø´Ü ¸ÅĪ¡Û ÇØ´ç óġÄڵ忡¼ ¸¶¿ì½º¿ìŬ¸¯ -> ¹À½ÄÚµå¹öư¼³Á¤ ->¹À½ÄÚµå¼öÁ¤
- °ø´ÜÄÚµå °Ë»ö ÀÔ·Â

¡Ø ´Ü°¡, ¼ö°¡¸íĪ ÀÔ·Â: ÀÔ·Â ÁÙ ¶°ºí Ŭ¸¯
4) Æú´õ¸í(»ç¹°ÇÔ À̸§) ¼öÁ¤- »ç¹°ÇÔÀÇ ³»¿ë¹°ÀÌ ºÎÀ§º° ºÐ·ù¿¡¼ ¸é´ç ºÐ·ù·Î ¼öÁ¤µÇ¾úÀ½ => »ç¹°ÇÔ À̸§µµ ¼öÁ¤
¡Ü ÀÓÇöõÆ®A,B»ç »ç¿ë, º¸Ã¶Áø·áºñ°¡ ´Þ¶óÁö´Â °æ¿ì- °ø´Ü¿¡ º¸°íÇÏ´Â ÀÓÇöõÆ® ´Ü°¡ = ½Ä¸³+»óºÎ±¸Á¶+º¸Ã¶¼öº¹
- ÀÓÇöõÆ®º¸Ã¶=ÀÓÇöõÆ®+º¸Ã¶(½Ä¸³80+º¸Ã¶40=ÀÓÇöõÆ®º¸Ã¶120)
- ½Ä¸³°ú º¸Ã¶ ºñ¿ëÀ» ÇÕÄ£ <ÀÓÇöõÆ®º¸Ã¶> º¸°í(
ÃÖÁ¾ °á·Ð º¸°í)
ex) A,B»ç ÀÓÇöõÆ® »ç¿ë PFM, ZIRº¸Ã¶¸¸ ÇÑ´Ù¸é?
- ¾ØµåÄÄ <ÀÓÇöõÆ®º¸Ã¶>Àº Àç·á¿¡ µû¶ó ±¸ºÐµÇ¾î ÀÖÀ½
- ÀÓÇöõƮȸ»ç A,B·Î ±¸ºÐÇÏ¿© ¾Æ·¡¿Í °°ÀÌ ¸íμöÁ¤ ¹× °ø´ÜÄÚµå ÀÔ·Â
- ¾È ¾²´Â Äڵ带 ¼öÁ¤ÇØ¾ß ÇÔ
¨ç ÀÓÇöõƮȸ»çA => IMPA-PFM, IMPA-ZIR : [°ø´Ü]Ä¡°úÀÓÇöõÆ®(1Ä¡´ç)-PFG,Zirconia
¨è ÀÓÇöõƮȸ»çB => IMPB-PFM, IMPB-ZIR : [°ø´Ü]Ä¡°úÀÓÇöõÆ®(1Ä¡´ç)-PFG,Zirconia
Æú´õ¸í: IMPº¸Ã¶
¹À½ÄÚµå¸í: IMPA-PFM, IMPB-PFM
¼ö°¡ÄÚµå¸í: ÀÓÇöõÆ®A-PFM, ÀÓÇöõÆ®B-PFM
¢º ÄÚµå¸íÀ» ¸ðµÎ ´Ù ¹Ù²å´Ù. °ø´ÜÄڵ带 ÀÔ·ÂÇÏÁö ¾ÊÀ¸¸é?
- »ç¿ëÀÚ°¡ Á¤ÀÇÇÑ IMPA°¡ ¹ºÁö ¸ð¸£±â ¶§¹®¿¡ Á¤È®ÇÑ ¸ÅĪ ºÒ°¡
